🚀开源神器HttpRunner:API测试新选择🔧
License
Apache-2.0
Stars
4.1k
Forks
1.3k
摘要
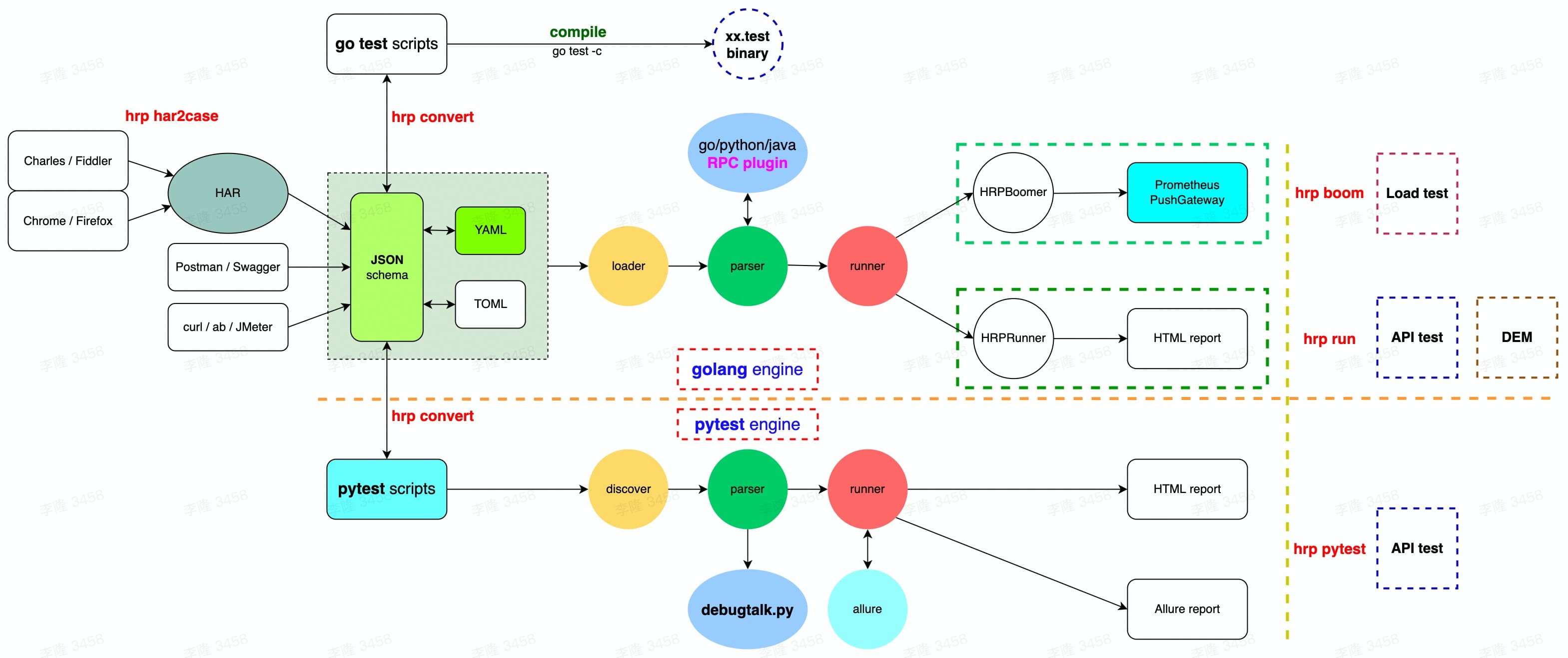
HttpRunner是一个开源的API/UI测试工具,以其易用性、功能强大和高度可扩展性受到开发者的青睐。支持多种网络协议和测试用例格式,具备双执行引擎和一键部署功能,是现代软件开发中不可或缺的测试工具。
内容
HttpRunner,一个让API测试变得简单而强大的开源工具,正迅速在开发者社区中流行起来!🌟它支持多种网络协议如HTTP(S)、HTTP2、WebSocket和RPC,并且测试用例格式多样,包括YAML、JSON、go test和pytest。📝双执行引擎Golang和Python,让不同语言背景的开发者都能轻松上手。一键部署功能,让安装变得无比简单,无论是macOS、Linux还是Windows系统。🖥️
HttpRunner不仅满足基本的接口测试需求,还能在测试中采集网络性能指标,为性能分析提供数据支持。📊用户期待它在自动化、性能分析和安全性方面带来更多惊喜。🔒同时,与CI/CD工具的无缝集成也是用户关注的焦点。🔄
HttpRunner以其活跃的社区和持续的更新,展现出强大的生命力。它不仅满足了现代软件开发的需求,还以其高度的可扩展性和插件化机制,为用户提供了极大的便利。🔌
关键词
Go 测试 自动化
分类
开发工具 性能分析 开源社区
正文到此结束
